# 系统架构
# 标准架构
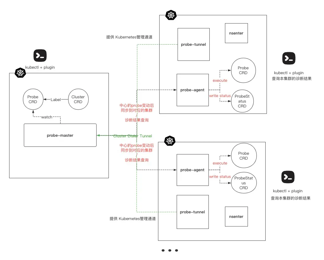
Kubeprober 采用 Master/Agent 架构以管理多集群的诊断问题,其核心架构如下:

Kubeprober 各组件介绍如下:
# probe-master
运行于管理集群上的 Operator,以维护两个 CRD:一个是 Cluster,用于管理受纳管的集群,另一个是 Probe,用于管理内置以及用户自行编写的诊断项。probe-master 可将最新诊断配置推送至受纳管集群,同时提供接口用于查看受纳管集群的诊断结果。
# probe-agent
运行于受纳管集群上的 Operator,以维护两个 CRD:一个是 Probe,与 probe-master 完全一致,probe-agent 按照 Probe 的定义执行该集群的诊断项,另一个是 ProbeStatus,用于记录每个 Probe 的诊断结果,用户可在受纳管集群中通过 kubectl get probestatus 查看本集群的诊断结果。
# probe-tunnel
运行于受纳管集群上的组件,通过 WebSocket 与 probe-master 建立连接,提供从 probe-master 到受纳管集群的 Kubernetes API 管理通道,可用于 probe-master 下发 Probe 至受纳管集群以及查询受纳管集群的诊断结果。
# nsenter
通过 DaemonSet 部署在各节点,其本质为使用 nsenter 进入 1 号 Namespace 的 Pod, 提供节点级别的诊断用户通道,可在 Probe 中通过 kubectl exec 进入 nsenter 的容器,等同于在 Node 上执行指令,从而诊断操作系统级别的问题。
# kubectl-probe
由 Kubeprober 提供,基于 kubectl plugin 开发的命令行工具,具体请参见 使用命令行工具。
# Standalone 部署模式
若您仅需对单一集群进行诊断,可采用 单集群 部署模式,该模式仅部署 probe-agent 组件,用于在本集群运行诊断项,其架构图示意如下:

← 使用命令行工具 Cluster CRD →
