# Label Group Building Based on the Data Platform
The data platform can collect data generated by the business system, and after a series of standardized processing, output to the storage system (ElasticSearch or ClickHouse by default) according to the agreement, for business reading, crowd selection, and marketing reach.

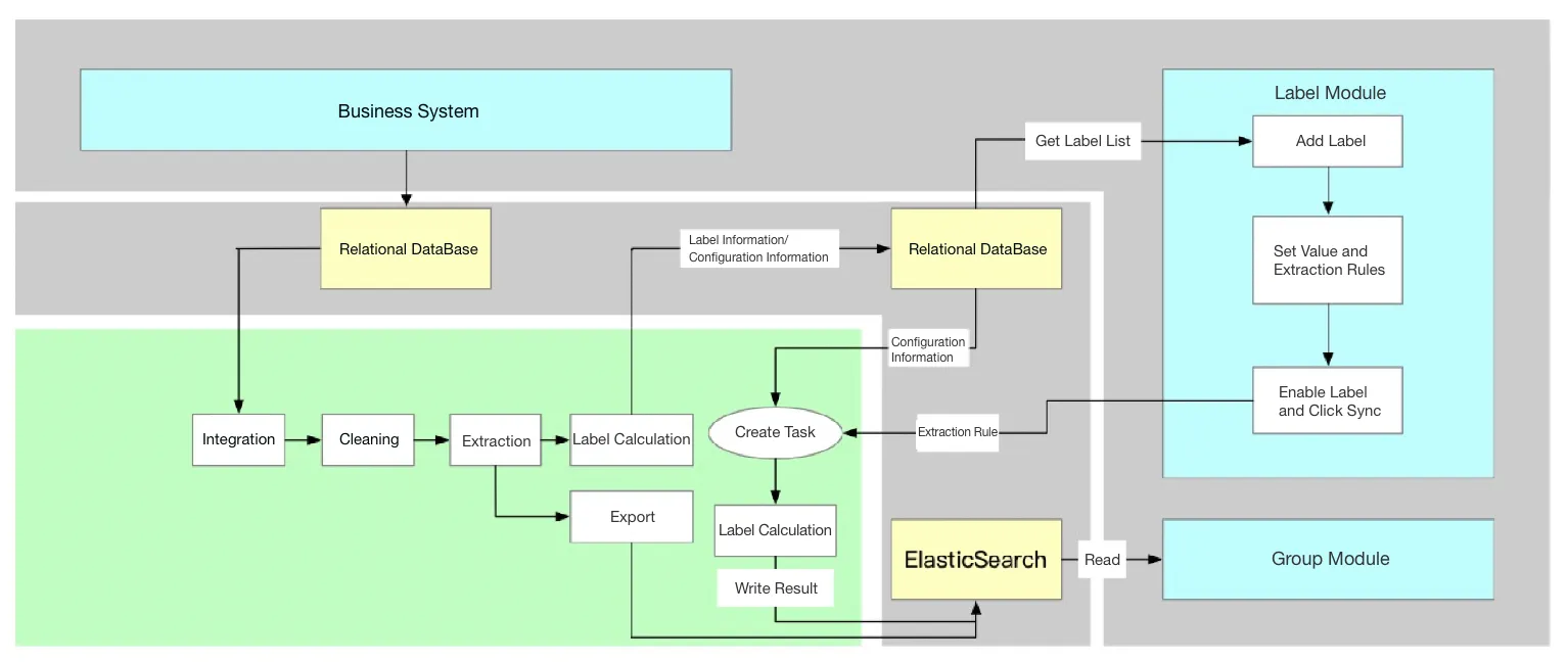
The basic process of label group implementation is as follows:
- Confirm the requirements, including the input data source, data output method and format.
- Configure the workflow, including data integration, cleaning, extraction, exporting, label calculation, etc., and develop detailed implementation plans based on actual needs.
- Query CDP label indicators in the business system and display them in a list.
- In the label module of the business system, configure labelling rules for the indicators mentioned above.
- Synchronize label configuration in the business system and configure metadata to issue to CDP for workflow running.
- Automatically synchronize data from CDP to ES, and set timed tasks after verification.
- The CDP timed task detects that the label calculation is complete, and calls back the URL sent by the business system to update the status.
# Prerequisites
Before you start, please confirm the following things:
- Confirm the group target, of member ID, OneID, phone number, or WeChat OpenID.
- Confirm the input data information, including the source of the required fields, database link information, and DDL statements of the table.
- Confirm the output data information, including output ES link information, output index, and output format.
# Procedure
Here the workflow is configured as the process of data integration > data calculation > data services > label configuration.
Data integration
- Configure data source
- Configure data model
- Configure data integration node
Data calculation
- Configure cleaning node
- Configure extraction node
Data service
Configure exporting node
Configure label calculation node
You can configure labels for the fields in the table, and the data platform will synchronize the source data to the member platform, based on which the member platform can add rules for the fields and synchronize them to the data platform, then the data platform can make calculations according to the field rules. If no rules are configured on the member platform, the node will not calculate in the actual execution.
For example, there are age fields in data of one million. You can set the age field as an indicator in the label calculation node, set rules on the membership platform (age greater than 18 is adult and younger than 18 is minor), and then the data platform can tell who is an adult or a minor by calculation.
Label configuration
Go to the member platform and click Label Group > Label Library > Add to add a new label.
After label creation, click the View button of the label.
Click Add Label Value.
Set extraction rules, which should be associated with the fields in the extraction indicators.
Tips
Be sure to complete the extraction rule configuration before synchronizing the label, otherwise the synchronization will fail.
Enable labels.
Sync labels.
# Value
By labelling users with multi-dimensional information via the data platform, you can build a a user label system at low cost, flexibly configure groups and classify users, thus forming a population portrait of the enterprise's target users. With differentiated marketing for groups of different characteristic and membership lifecycle monitoring, it can help companies achieve refined closed-loop operations, reduce costs and increase efficiency, and ultimately improve customer satisfaction.
